About crinit and cominit
crint is a resource efficient startup daemon that starts all processes, services and tools needed to configure and operate an embedded Linux system. It brings security features that allow secured and fast boot designs without relaying on file system restrictions.
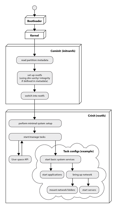
cominit is used in the initial ramdisk to prepare execution of crinit or other boot daemons after mounting the final rootfs. cominit addresses security features necessary to implement trusted boot designs.com
crinit-cominit boot-process / Image: H.D. Wöhrle
cominit and crinit – boot Linux fast and secure
-
Open
- MIT-licensed
- available on github.com
- code, documentation and test-suite
-
Flexible
- configurable rootfs security measures
- API to dynamically start/stop tasks
-
Fast
- boots parallel
- simple quick to parse configs
- focused on embedded devices
-
Secured
- signature checks of configuration files before use
- supports dm-verity and dm-integrity
- KISS - keep it small and simple
crinit is a lightweight and feature-rich startup daemon ready to be used in embedded systems and other function-focused Linux systems. The learning curve to integrate Linux systems with crinit is not steep due to its focused feature set and completeness of documentation.
The software cominit is intended to be used in an initial ramdisk-based system to do basic setup steps of a Linux system during bootup. It finishes these boot-time-critical operations in a secure way without wasting time in hot-plug detection and unneeded device reading and seeking.
crinit and cominit are Free and Opensource Software (FOSS) and licensed under MIT License, they are available at GitHub:
https://github.com/Elektrobit/crinit
https://github.com/Elektrobit/cominit
The Sphinx and API documentation for Crinit can be found at: